Skip to main content
Skip table of contents

Flows Abonneren

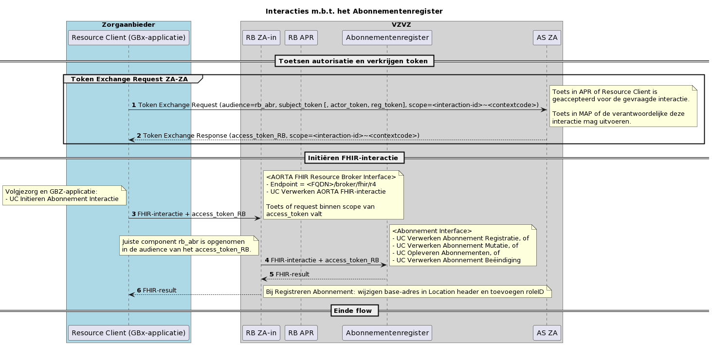
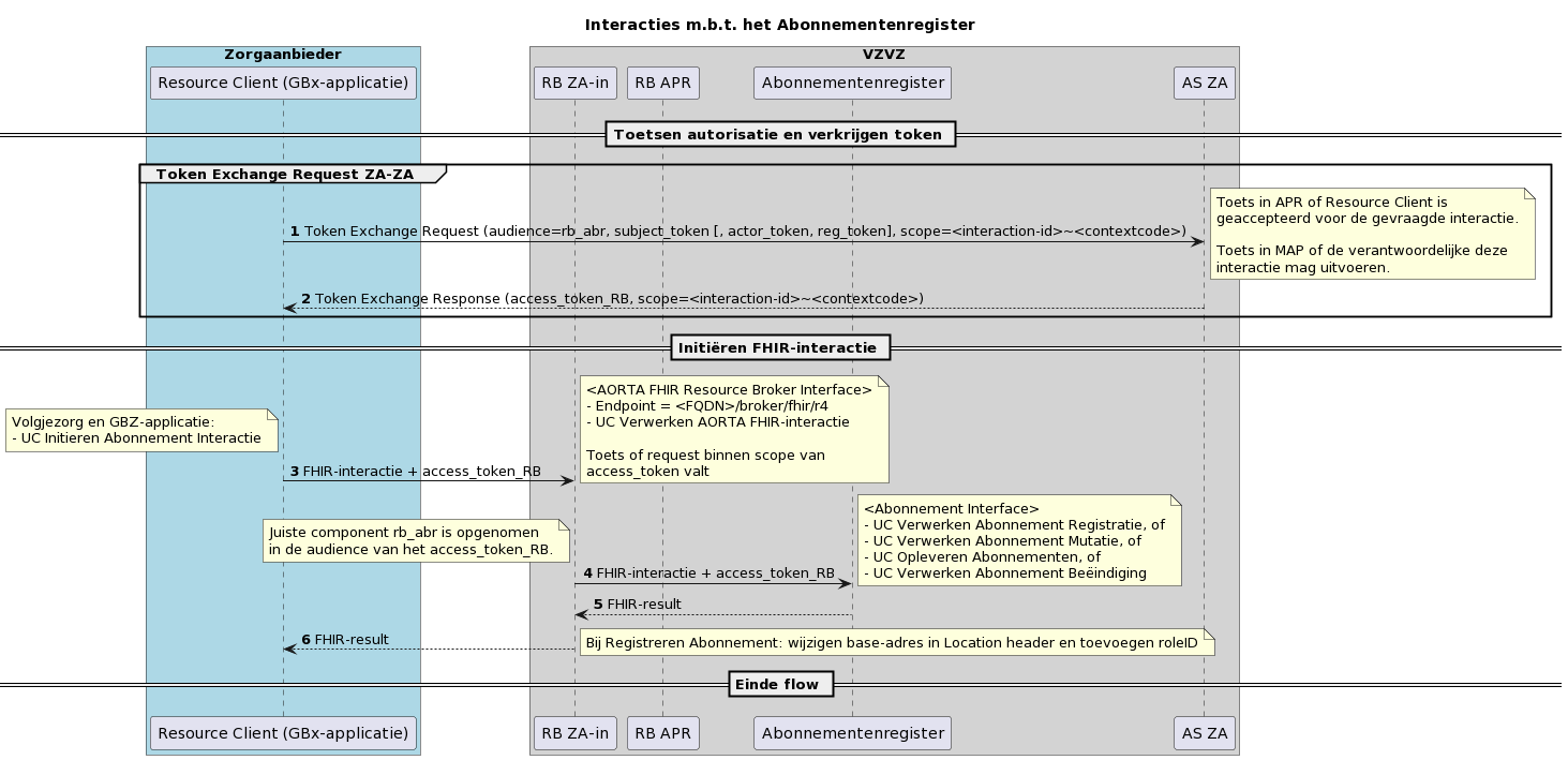
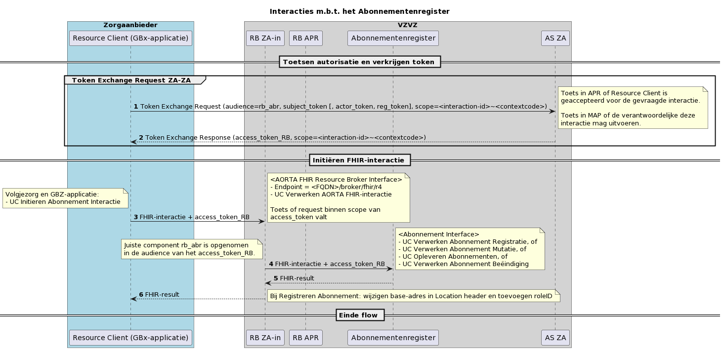
Interacties met het Abonnementenregister

image-20240105-135405.png

Interacties met het Abonnementenregister - versie 1.0.0

JavaScript errors detected

Please note, these errors can depend on your browser setup.

If this problem persists, please contact our support.