Skip to main content
Skip table of contents

Flows Adressering

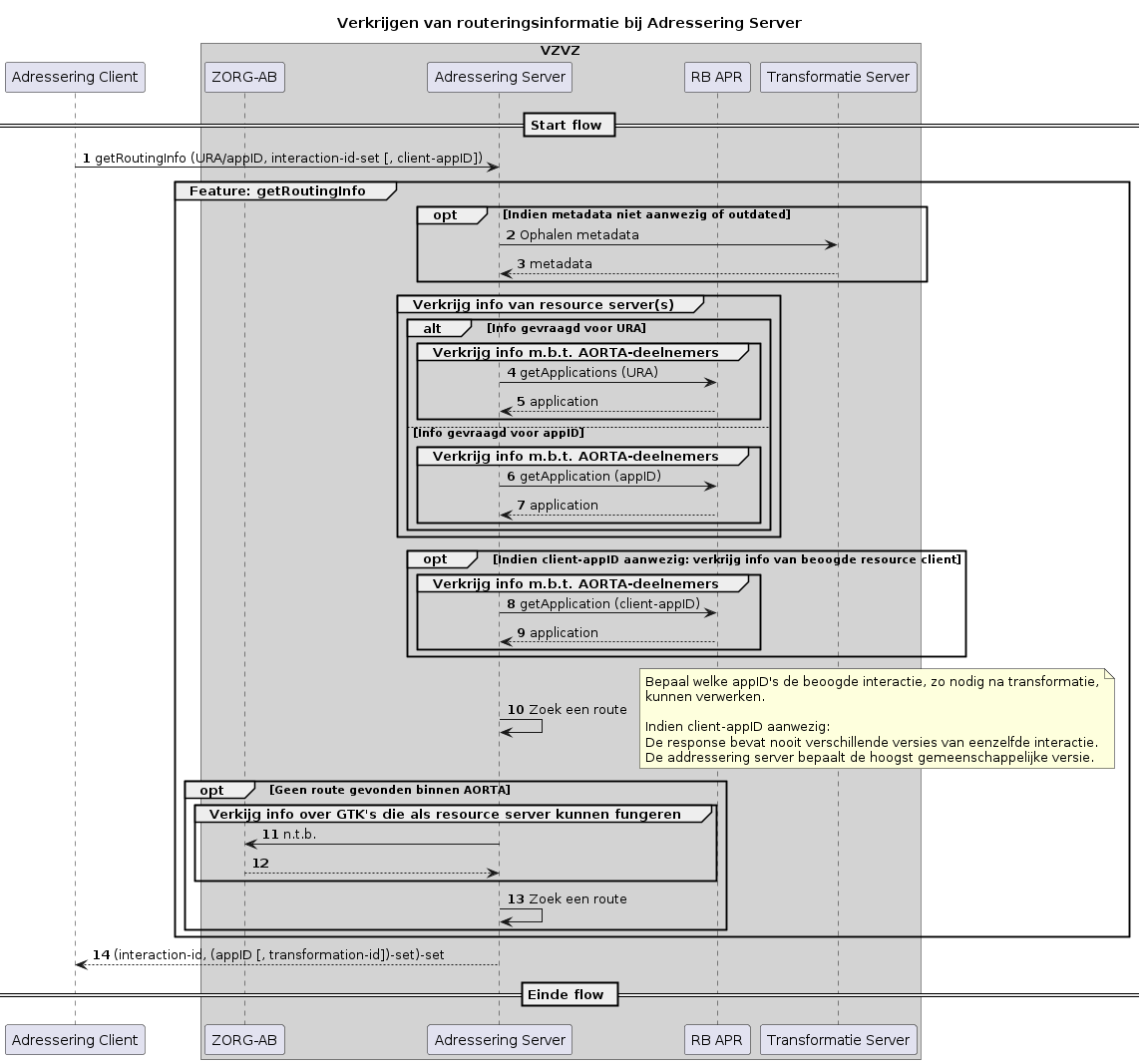
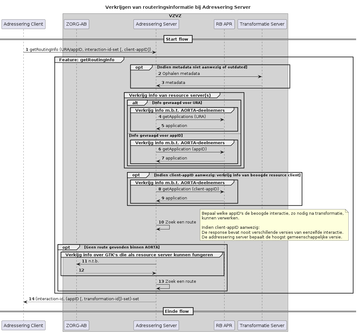
Verkrijgen van routeringsinformatie

image-20240506-084403.png

Verkrijgen van routeringsinformatie - versie 1.1.1

JavaScript errors detected

Please note, these errors can depend on your browser setup.

If this problem persists, please contact our support.